平常跟许多老师好友的沟通交流操作过程中,对axure的须要努力做到什么样,莫衷一是。归纳了呵呵我们的意见建议,分别有下列三种:
1、掌控基本上的构筑方式方可,不须要做可视化;
2、难道做要是努力做到完美无瑕,网页和可视化都是极为重要的,要努力做到
3、努力做到哪种某种程度Balaghat因工程项目而异,但是须要会做,以防须要做时难上加难。
这四种看法明显极为更受我们全力支持的是第二种。
有一名学生,是一名男孩子,我们暂称谓为S老师吧,也是持这种看法。
在自学的过程之中,原本与其他老师一样,她在自学的后半段也是只自学了极为此基础的文本:包括网页的构筑、组件原素的采用和增设、单纯可视化的增设之类。
在没有碰触更进一步的自学以后,真的axure的采用就是这样了,更更进一步的采用也是与原本自学过的此基础的文本有别。
但在进行了更进一步的自学之后,创下了对axure的知觉,知道了axure原本也可以这么做。
这里以S老师做的两个工作台作为范例给我们看一看,协力来新体验呵呵S老师当时的感受。
那个工作台是这模样的,在快捷方式输出文本,在条目之中作出甄选。那个可视化,也是随着自学的深入细致和重新认识的渐渐增进,有两个变动的操作过程。
1.单纯可视化顺利完成
用单纯的显示暗藏姿势去做增设,比如要甄选出“交行”不然,就增设当快捷方式的文本为“交行”的时候,暗藏其他银行的英文名字。
那个增设方式有极为大的缺陷是:只能输出指定的文本,这里给它设定的是输出“交行”,也可以设定为“交”/“通”/“交通”之类。并且是认为决定它显示哪两个或者哪几个银行的名称。如果被甄选的文本数量多了,就会造成时间的浪费以及可能的错误产生如显示的英文名字选择错等情况。
如果你的数量非常少,并且搜索的文本不复杂,可以考虑用这种方式来增设,极为简单。
2.中继器的单纯姿势增设
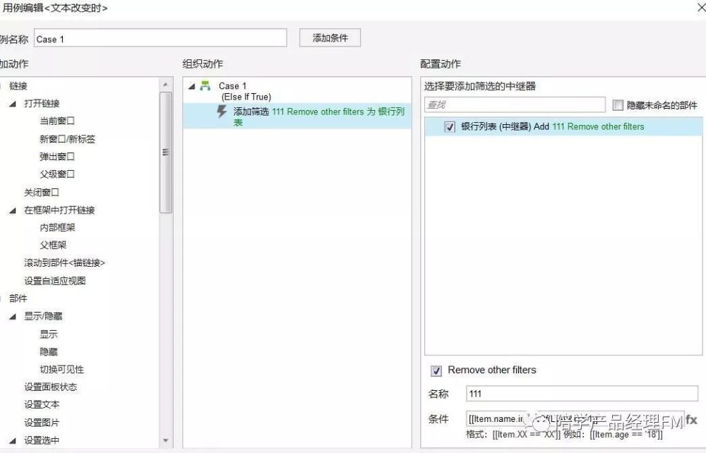
碰触过中继器的好友应该都知道,中继器姿势里边有两个姿势叫做“添加甄选”,看那个英文名字马上就能知道,那个姿势的主要作用就是用来做甄选。
所以S老师在自学到这里的时候,发现以后的例子可以用中继器的那个姿势来做。所以就有了第二种的做法。
将被甄选的条目,这里是银行logo和名称,用中继器进行制作。在搜索的快捷方式中输出文本,判断输出的哪个银行的英文名字,则甄选出该银行的英文名字。
从查看效果和增设方式,我们可以看出这种方式的优缺点在什么地方吗?与前面一种方式相比,有点很明显,是进行自动甄选的,这样甄选的准确性高许多,增设上也不需进行许多步操作,被甄选对象是多个。
但是缺点跟第一种类似,这里只能输出完整的银行名称。因为它的甄选是根据数据集中的文本进行判断甄选的。这里数据集是“XX银行”,所以条件就是“XX银行”,如果数据集是“交通”、“平安”等,那么,甄选条件就是“交通”、“平安”等。
如果你的甄选数量较多,又是须要进行完整输出的,选择S老师那个第二种方式也是很不错的。
3.中继器的复杂可视化增设
再往后自学的操作过程中,S老师碰触到了函数,结合上一种中继器的做法,最后有了两个极为灵活的甄选可视化的做法。
找到适合的函数,只要输出的文本能在数据集中被检索到,包含那个文本的对象就会被甄选出来。
这种方式作出来的那个可视化效果,完美避开了前面两种做法的确定,是最灵活、最有效的搜索方式。
也难怪S老师会真的神奇,Axure居然可以努力做到现在这样。在一步步的自学之中,增进了对axure的应用的重新认识。
我们要知道,Axure确实是可以努力做到这样的,并且我们最好是能够知道应该怎么努力做到,这样在日后的工作中如果须要,上手就可以做,这样也减少了在忙碌的工作中寻求做法的时间。
